Zmiana klasyfikatora dla wybranego połączenia
Co to za funkcja?
Funkcja ta umożliwia zmianę wcześniej ustawionego klasyfikatora dla połączenia. Klasyfikatory nadawane są przez agentów przy podsumowaniu połączeń. Dzięki tej funkcji w dowolnym momencie możliwe będzie nadanie nowego klasyfikatora.
Do czego może się przydać?
Funkcja ta może być wykorzystana, gdy zależy Ci na możliwości korekty klasyfikatora na połączeniu
Jakie korzyści płyną z jej wykorzystania?
Funkcja ta usprawni i uprości pracę użytkowników, wpływając na jej efektywność, co przełoży się na zadowolenie klientów z jakości świadczonych usług.
Zmiana klasyfikatora w Welyo
Zmiana klasyfikatora dostępna jest w każdym rodzaju panelu, tj. administratora, nadzorcy i agenta.
Po zalogowaniu do platformy przechodzimy do zakładki Serwer nagrań.

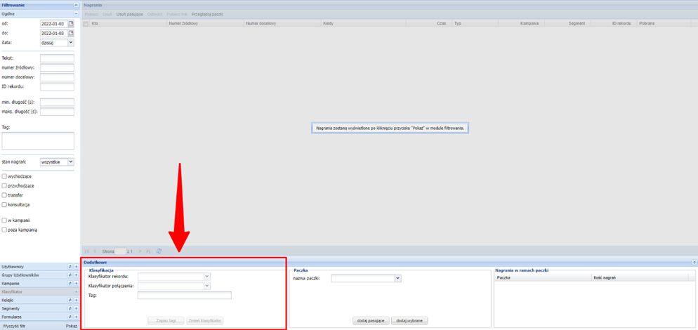
Zmiana klasyfikatora dostępna jest w serwerze nagrań w obszarze Klasyfikacja.

W pierwszym kroku należy wyszukać nagranie, dla którego chcesz zmienić klasyfikator. W tym celu uzupełnij Filtrowanie odpowiednimi danymi i kliknij Pokaż.

Wyszukane nagranie zaznaczamy i przechodzimy do okna Klasyfikacja. Tam klikamy Zmień klasyfikator.

Otworzy się okno, w którym z listy wybieramy klasyfikator. W przypadku klasyfikatora z recallem należy ustawić datę i godzinę oddzwonienia.

Po wprowadzeniu zmian klikamy na Zapisz.
Pole Klasyfikator rekordu wyświetla ostatnio ustawiony klasyfikator dla rekordu, natomiast pole Klasyfikator połączenia wyświetla klasyfikator ustawiony dla wybranego połączenia.
